Características de Deflectra
Una suite de seguridad inteligente, proactiva y completa para proteger tus aplicaciones desde todos los ángulos.

Documentación Automática
La aplicación genera documentación automática con gráficos detallados para entender perfectamente el flujo de autenticación, seguridad, API y arquitectura de tu aplicación. Visualiza tu código de forma clara y profesional.

Análisis SAST
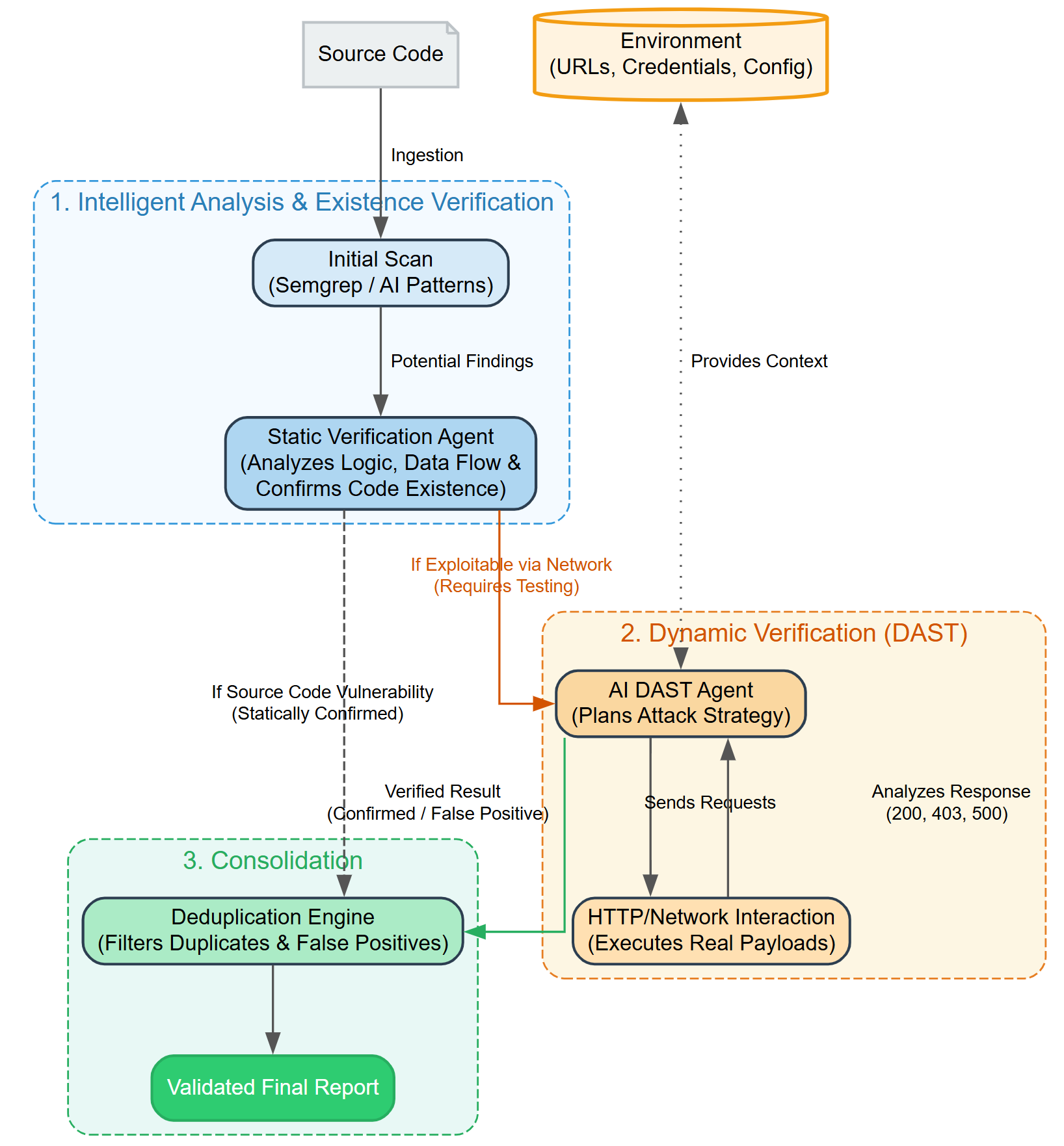
Análisis estático de seguridad de aplicaciones (SAST) que examina tu código fuente en busca de vulnerabilidades sin necesidad de ejecutarlo. Identifica problemas de seguridad antes de que lleguen a producción.

Análisis Dinámico
La aplicación comprueba endpoints de una aplicación que esté corriendo en local de manera automática y verifica endpoints vulnerables. Pruebas en tiempo real para detectar fallos de seguridad activos.

Escaneo y Detección de Endpoints Avanzada
La aplicación descubre automáticamente los endpoints de tu API y los escanea para analizar qué hacen y si pueden ser vulnerables. Mapeo inteligente de toda tu superficie de ataque.
Detección de CVE
Nuestro avanzado motor de escaneo correlaciona cada vulnerabilidad identificada con su ID oficial de Vulnerabilidades y Exposiciones Comunes (CVE). Esto proporciona a los equipos de desarrollo definiciones estandarizadas, gravedad según el mercado (CVSS) y estrategias de mitigación probadas, asegurando una comprensión más profunda y una remediación más efectiva de los fallos de seguridad.
Exportación PDF y CSV
Genera informes de seguridad profesionales en segundos. Exporta tus hallazgos de vulnerabilidades, resultados de escaneo y documentación a PDF para presentaciones a stakeholders o a CSV para análisis de datos en profundidad e integración con tu cadena de herramientas de seguridad existente.
Open Source
La versión Community de la aplicación es open source. La comunidad puede aportar y mejorarla, y es gratis para siempre. Transparencia total y colaboración abierta para una seguridad mejor.
Agentes de Seguridad & Tools
Conoce los agentes de IA especializados que impulsan la aplicación de seguridad de Deflectra. Del descubrimiento de endpoints al encadenamiento de vulnerabilidades, cada agente es un experto en su dominio, trabajando en conjunto para lograr una cobertura que las herramientas tradicionales no pueden alcanzar.
Explorar Agentes y HerramientasCobertura Exhaustiva de Vulnerabilidades
Escaneamos cada capa de tu aplicación para garantizar una protección completa.